Developing technology to support the complex relationships between caregivers, clinical staff, and Alzheimer's patients

CARE ECOSYSTEM: A SALESFORCE ADAPTATION FOR UCSF NEUROLOGY 

Most dementia care today is crisis-oriented. To break away from the cycle of stressful and costly issues that arise from a reactive approach, the Care Ecosystem emphasized coordinated, continuous and personalized care. This proactive care model uses Salesforce to improve health and satisfaction for participants and their caregivers. With new data models, the platform also attempts to reduce avoidable emergency room visits, hospitalizations, or institutionalization, such as entering a nursing home. 

Using Salesforce to better coordinate the medical, legal, and financial needs of dementia patients.

Role 

  • Jr. Information Architect

  • Designer

  • UX Researcher

  • Writer

  • 5 Person Team

Dementia progresses differently in each patient. Alerts and tasks need to be triggered across teams of nurses depending on what's discussed on any given call.

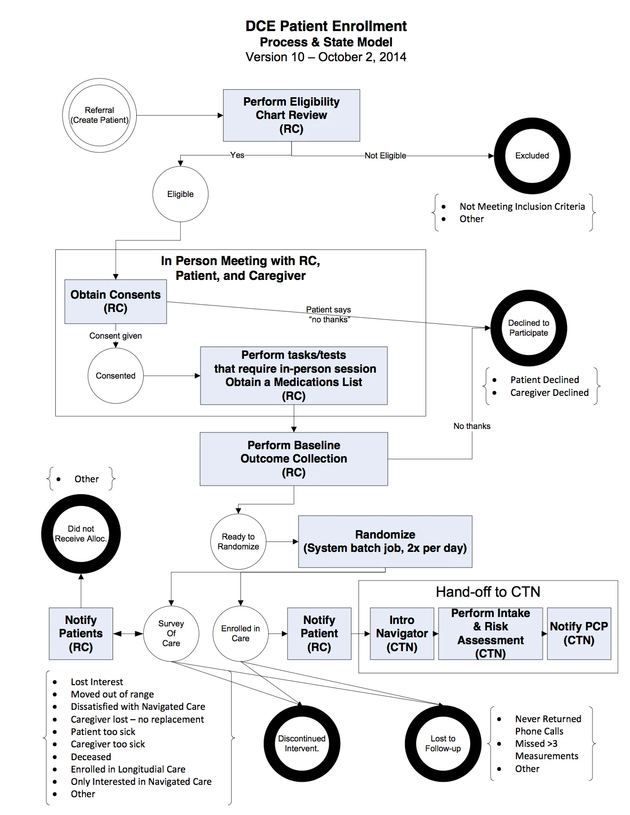
Draft of a state diagram for patient enrollment

Draft of a state diagram for patient enrollment

UX Research at scale: Architecting a system to capture the types of calls made and received by nursing staff

Modeling everything from patient drug interactions to the health of multiple caregivers. 

Description

Modeling SLAs so more families can be helped by the clinician who knows their patient the best instead of getting a random nurse each time. 

UCSF and the University of Nebraska Medical Center will partner with participants and their caregivers to better understand and manage dementia as we create a new, web-based model of care. This project is funded by a 3-year, $10 million Healthcare Innovations Award from the Centers for Medicare and Medicaid. The impact of the Care Ecosystem will be studied, as it aims to support and empower patients and their caregivers by providing assistance with decision-making, medications, caregiver support, online education and, for a subset of patients, remote monitoring with smartphones, watches, and home sensors.

Two-thirds of participants will then be randomly selected to participate in Navigated Care. For these people, Navigators will provide support through an innovative dashboard that will drive personalized communication between between caregivers, health care providers and local community resources. Navigators will use this tool to triage calls and help with some of the many challenges that face adults managing dementia, such as making sure that they see their doctors when necessary and suggesting ways that caregivers can improve communication with the person they care for. Participants will also have their medications reviewed to reduce potentially dangerous drug interactions and caregivers will receive training around how to make financial plans and work through tough medical decisions before their loved ones have reached a crisis stage.

PRESS RELEASE

THE STUDY

CMS HEALTH INNOVATIONS GRANT AWARDED

HEALTH INFORMATICS PRESS

 

     

    in 6 months

    MVP was designed and launched with 6 months of high-speed agile development.

    A standard Salesforce build was designed and deployed to manage both research and the delivery of this care. Since the Salesforce had never been used in this way and because "Navigators" were a completely new clinical position, a great deal of UX Research had to be done to anticipate the needs of both researchers and clinicians. This qualitative research took the form of needs assessment, taxonomy development, and educating stakeholders on how the technology could meet their clinical and research objectives. Various modules, such as the "Medication Module" or "Decision Making Module," each required their own data models and introduced unique integration challenges. 

    The short timeline required clear technical specs